Maeerxu DF01-AL-18650 Four-lamp high lumen flashlight

Original price was: 1.000.000 ₫.Current price is: 850.000 ₫.

18 People watching this product now!
  • Lấy hàng từ cửa hàng Oanh EDC

Nhắn hoặc gọi cho page và nhận hàng nhanh nhất!!!

Free

  • Chuyển phát nhanh

Chuyển phát nhanh của chúng tôi sẽ giao hàng đến địa chỉ đã chỉ định

2-3 Days

Free

  • GHN/GHTK

GHN/GHTK/ TIKTOK SHOP

1-3 Days

Free

  • Bảo hành 1 năm
  • Miễn phí trả hàng trong 7 ngày nếu sản phẩm có vấn đề

Payment Methods:

Mô tả

Description

Model No: DF01-18650 -Aluminum
●Parameter description
●Material: aluminum alloy
●Surface treatment: aluminum alloy hard anodized treatment
●Product Size: Outside diameter 1.12 inches * length 4.23 inches
●Weight: 4.09 oz (without battery) (with battery 5.68oz)
●Waterproof performance: IPX7 waterproof rating
●Copper substrate: copper substrate electric heat separation, faster heat dissipation
●LED Model: 4*SS-T20 or 4*519A or 4*XPL HI, multiple color temperature optional
●Battery model: 1*18650 lithium battery (drive voltage 3V-4.3V), non-high voltage drive flashlight.
●Convex lens: imported high reflectivity 4*LED convex lens
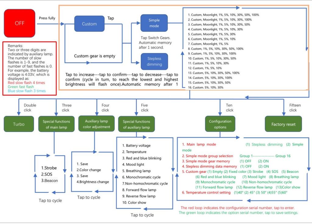
●Circuit: low voltage alarm/reverse polarity protection/with memory (high playability), you can set any favorite mode.
●Gear mode: full press switch, half press to switch gears (please check the operation manual for specific operation logic)
●Auxiliary lamp: seven colors can flow in the downward and reverse direction of the auxiliary lamp, you can also choose any one of the seven colors of memory as auxiliary lamp (specific operation logic see the operation manual)
●Full linear constant current, no whirring sound, no strobe
●Switch mode: tail mechanical power-off switch
●Package includes: 1* flashlight (battery and charging not included), 1* operation manual, 1* stainless steel clip, 2* M3.0 stainless steel screws.

New UI operation video:https://www.youtube.com/shorts/wcg7PLnjnMY







Đánh giá của khách hàng